Mục: Java - Đa hình
Mọi người tối ấm::
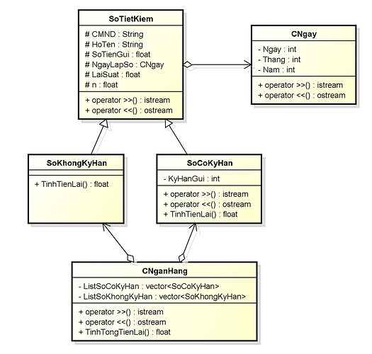
Em có 1 vòng lặp và muốn lấy ra hàm Tinhlai() của 2 class con kế thừa từ class Book . thì làm sao ạ??
Dù có ép kiểu về 1 trong 2 class con nhưng Method TinhLai() vẫn không hiện ra.
Bên c# thì có toán tử IS ,bên java e ko thấy ạ…


83% thành viên diễn đàn không hỏi bài tập, còn bạn thì sao?