Chào mọi người,
Em mới tìm hiểu về SQL và có chút khó khăn với assignment phân tích cơ sở dữ liệu quản lý khách sạn. Mọi người góp ý cho em với. Cám ơn đã đọc topic này ak. <3
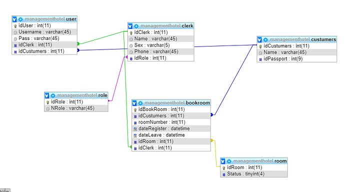
Phân tích cơ sở dữ liệu quản lý khách sạn
- Nên sử dụng từ đúng chính tả để người khác hiểu được:
idCustomers - Sex? Nếu là giới tính thì bạn chỉ cần dùng
bit, không cần dùngvarcharcho tốn, có thể cótrue / false / null. Còn nếu là tần suất, bạn chỉ cần dùngint, chẳng hạn 2 lần một tuần thì lưu2là đủ.
2 Likes
Mình đã sửa. Cám ơn bạn đã góp ý.

83% thành viên diễn đàn không hỏi bài tập, còn bạn thì sao?