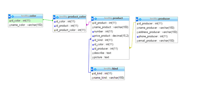
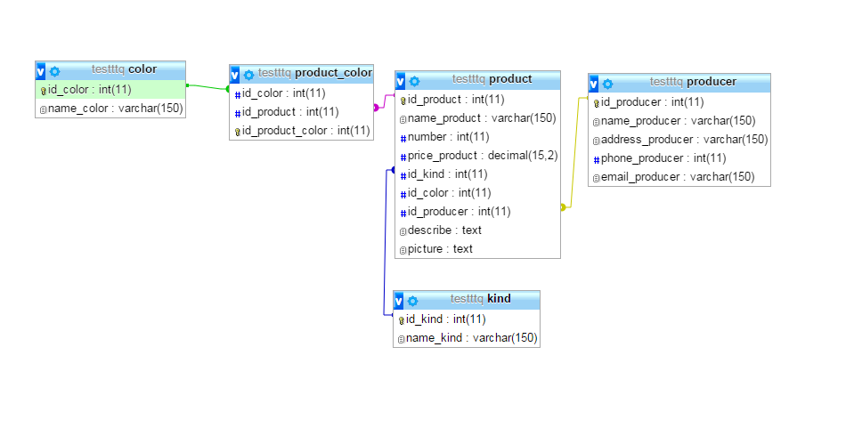
Em được thầy giao tạo một cơ sở dữ liệu bán hàng. Nhưng em vẫn không hiểu cách tạo bảng để có quan hệ 1-N hoặc N-N. Ví dụ e tạo một bảng sản phẩm:
- Một nhà sản xuất có thể có nhiều sản phẩm
- Một sản phẩm có thể có nhiều màu sắc
- Một loại sản phẩm có thể có nhiều sản phẩm
.
E không biết tạo thế này đúng chưa, a/c nào giải thích cho em với ạ.
Em xin cảm ơn!!


83% thành viên diễn đàn không hỏi bài tập, còn bạn thì sao?