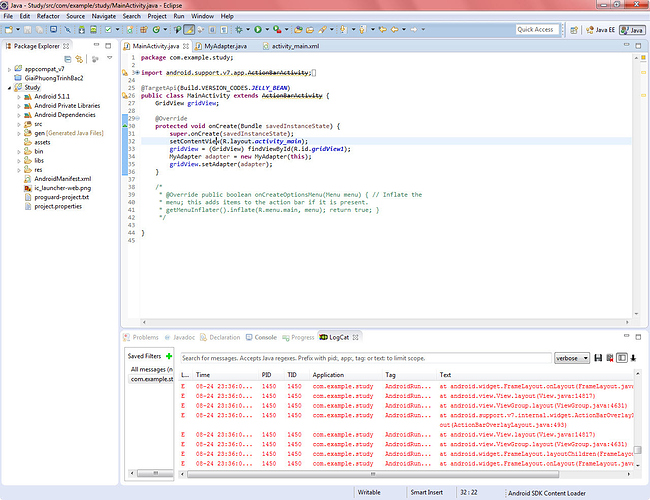
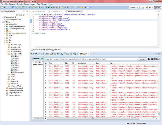
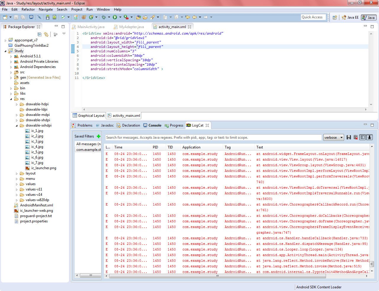
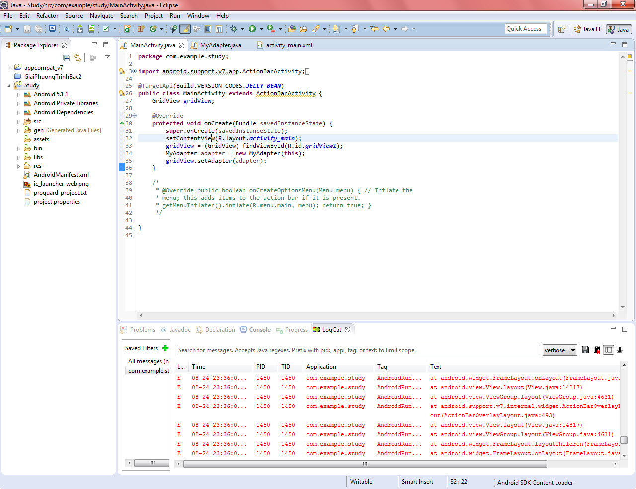
Code tạo DridView không chạy trong android

Mình có viết đoạn text bên dưới, đã làm theo hướng dẫn trên mạng nhưng vẫn không chạy, chả hiểu lỗi ở đâu, mong các bác giúp vs.

Bạn nên tiếp tục thảo luận ở topic này

83% thành viên diễn đàn không hỏi bài tập, còn bạn thì sao?